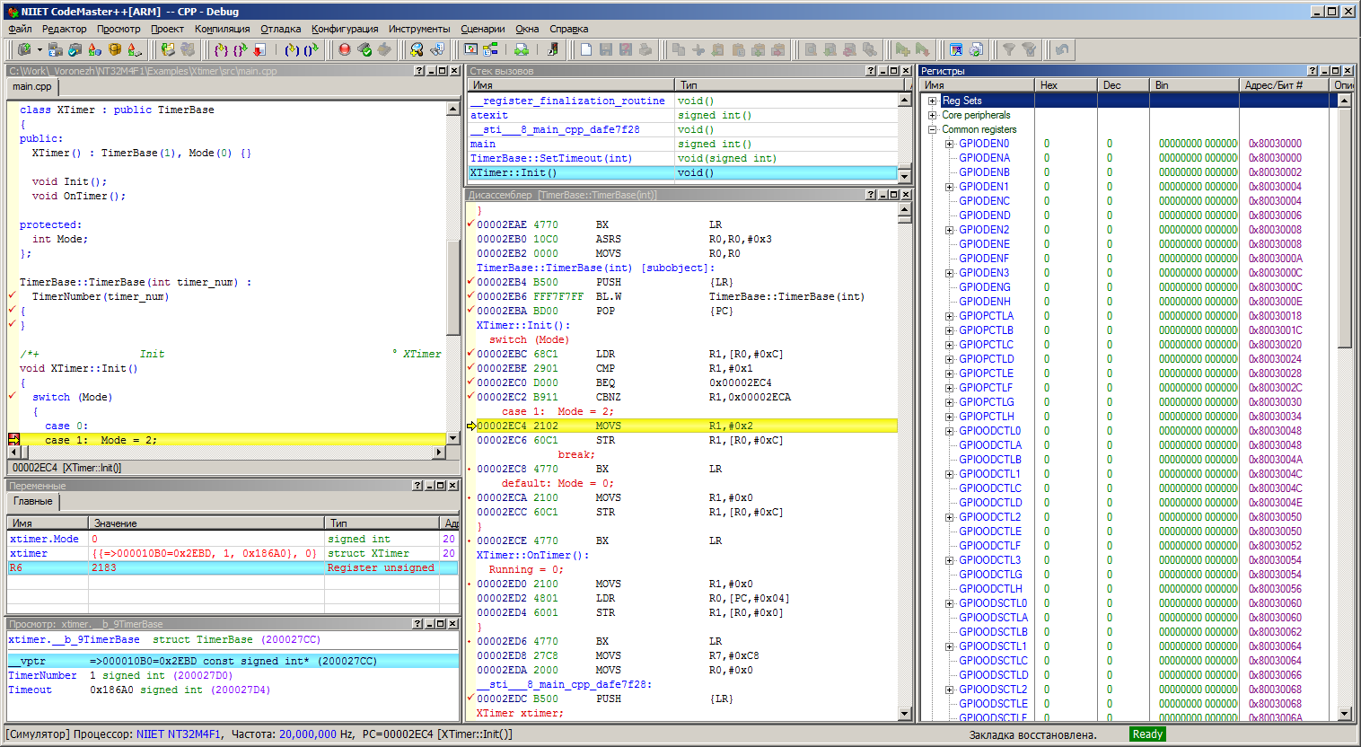
СРЕДА ПРОГРАММИРОВАНИЯ И ОТЛАДКИ
ИНТЕГРИРОВАННАЯ СРЕДА РАЗРАБОТКИ CODEMASTER++
Программный продукт «CodeMaster++(ARM)» – набор программно-аппаратных средств, предназначенный для разработки и отладки систем на базе 32 - разрядных микроконтроллерах серии К1921ВК**Т.
Технические характеристики
Специализированный текстовый редактор, синтаксически ориентированный на языки С/С++.
Удобный менеджер проектов, поддерживающий рабочие области и конфигурации.
Поддержка проектов на языках С/С++ и ассемблере, а также смешанные проекты.
Содержит пользовательскую документацию на русском языке на все компоненты пакета.
Компилятор:
Реализует языки С/С++ в полном соответствии со стандартами ANSI/ISO 9899-1990 и ANSI/ISO 14882:1998 соответственно.
Генерирует высокоэффективный код с использованием всех инструкций целевого микроконтроллера, включая сопроцессор плавающей арифметики.
Реализует расширения, удобные при разработке ПО встраиваемых систем (размещение переменных по абсолютным адресам, управление инициализацией
статических переменных, набор встроенных функций для доступа к ресурсам процессора и генерации специальных инструкций, встроенный ассемблер).
Обеспечивает поддержку CMSIS и EABI.
Генерирует расширенную символьную информацию для отладки по исходному тексту (в формате Dwarf v.3).
Отладка:
Высокоуровневый отладчик, обеспечивающий:
— отладку в терминах языков программирования С/С++;
— удобный доступ ко всем ресурсам целевого микроконтроллера;
Поддержка отладки с использованием аппаратного JTAG-отладчика.
Поддержка отладки с использованием встроенного программного симулятора, включая:
— анализатор эффективности программного кода;
— программный трассировщик;
— неограниченное количество точек останова, в том числе точки останова по сложному условию;
